Mirror Network
Instructions for installing the integration.

Integration already available in AI Tree.
To Install it go to Renowned Games -> AI Tree -> Integrations.
Find Mirror Network and click Import button.

The Package Manager will check the integration for dependencies and if there are missing, it will offer to install them or view.

Click Import button to install integration.

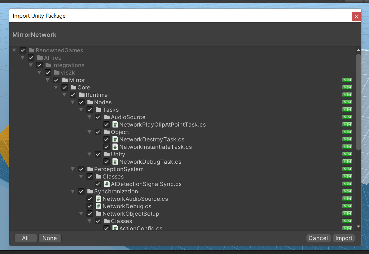
After that will opened Import Window, click Import button to complete install.
Last updated